Netpeak Spider – przydatne narzędzie specjalisty SEO i alternatywa dla Screaming Froga
Spis treści:
Screaming Frog jest jednym z najpopularniejszych narzędzi do crawlowania i analizy witryn internetowych. Dobrą alternatywą dla niego może być Netpeak Spider. W artykule przybliżę jego ciekawe funkcje i usprawnienia, pomagające w analizie danych oraz w poszukiwaniu możliwości optymalizacji witryn.
Dlaczego Netpeak Spider?
Netpeak Spider nie jest tak popularny jak dobrze znany „Excel optymalizacji”: Screaming Frog. Program zawiera jednak wiele wskazówek i podpowiedzi dla osób stale poszukujących nowych sposobów na optymalizację swoich witryn. Netpeak jest desktopowym crawlerem i jego najnowsza wersja z trójką z przodu, wprowadzona w marcu 2018 (aktualne wersja 3.0.0.3 w czasie pisania artykułu) wniosła wiele nowości i usprawnień. Przede wszystkim twórcy chwalą się nawet 30-krotnie szybszym crawlowaniem witryny w porównaniu do wersji 2.1. Zoptymalizowani również zużycie pamięci RAM, dodali segmentację danych, usystematyzowali prezentację danych i ich struktur, przebudowali swój kalkulator Page Rank oraz wiele innych.
To, co zachęca do testowania programu, to przyjazny interfejs oraz intuicyjna prezentacja wyników wraz z podziałem problemów na te ważniejsze oraz mniej istotne. Dane, które otrzymujemy w Screming Frogu wydają się bardziej surowe. Można łatwo dotrzeć do konkretnych podstron, fragmentów witryny, jednak na pierwszy rzut oka nie widać, na co przede wszystkim należy zwrócić uwagę, co może być najbardziej problematyczne dla mniej doświadczonych adeptów sztuki SEO. Warto oczywiście pamiętać, że każdy specjalista może mieć inny sposób pracy i analizuje otrzymane dane w wygodny dla siebie sposób. W poniższym tekście nie opisuję wszystkich funkcji Netpeaka oraz sposobu jego działania, a jedynie to, co szczególnie zwróciło moją uwagę podczas testów oraz co różni go od SF.
Instalacja i rozpoczęcie pracy z programem Netpeak Spider
Program jest płatny i należy pobrać go na komputer. Istnieje 14-dniowa wersja trial, dzięki której możemy przetestować program po rejestracji na stronie https://netpeaksoftware.com/spider.
Po instalacji i weryfikacji licencji otrzymamy poniższy widok:

Podobnie jak w Screaming Frogu możemy użyć funkcji standardowego crawlera „pełzającego” po naszej stronie, jak również zaimportować listę adresów URL lub sitemapę. Przy standardowych ustawieniach crawlowania zauważyłem, że Netpeak może badać nawet kilka razy więcej adresów na sekundę niż SF.
Wartościowe funkcjonalności programu Netapeak Spider
W poniższych punktach ująłem ciekawe oraz przydatne funkcjonalności Netapeaka, które pomagają w analizie witryny.
1. Dostępność danych oraz powiadomień o problemach w witrynie
Netpeak posiada bardzo przejrzysty system informacji o problemach i zagrożeniach występujących w badanym serwisie. Jest on dostępny po prawej stronie oraz podzielony na kilka sekcji. Najbardziej przydatną jest „Issues”, która wskazuje konkretne błędy, ostrzeżenia oraz powiadomienia:

Dowiemy się tutaj, jak dużo elementów czeka na poprawę (kolory czerwony, żółty oraz niebieski), ale również jakich błędów nie wykrył crawler, czyli z czym według niego nie mamy obecnie problemów (sekcja not detected):

Dzięki ujęciu procentowemu możemy pogrupować poszczególne problemy według priorytetów. Warto jednak dokładnie przyjrzeć się czy określony typ błędu rzeczywiście wpływa na naszą niekorzyść w takiej skali jak pokazuje Netpeak.
Jest też sekcja „Overview”, gdzie mamy dostęp do innego typu danych (podstrony zawierające odpowiedni kod http, noindex itp.).

W sekcji „Site structure” poznamy strukturę strony i dostaniemy się ekspresowo do każdego adresu w witrynie, dzięki przeklikaniu się przez odpowiednie kategorie witryny po sklasyfikowaniu ich przez robota:

Analizować możemy także w odwrotny sposób, mianowicie każdy adres URL po kolei, klikając w komórkę „Issues”:

Dzięki temu uzyskamy informacje o wszystkich błędach i ostrzeżeniach odnoszących się do tej jednej podstrony:

Jest to dobry sposób na selektywną analizę np. konkretnych kategorii. Netpeak listując wszystkie podstrony serwisu, które przeanalizował zaznacza na czerwono lub żółto te z największą liczbą elementów do poprawy, więc wybór adresów do analizy jest o tyle bardziej intuicyjny.
2. Możliwość ustawienia parametrów crawlowania
Po kliknięciu sekcji „Parameters” znajdziemy elementy danych, które chcemy analizować. Możemy tutaj ustawić w szybki sposób elementy raportu jakie powinien wskazać nam Netpeak po zakończonym crawlu. Długość takiej listy warto dopasować do własnych upodobań i zapisać stałe elementy, które rutynowo sprawdzamy jako pierwsze przy analizie witryn. Po takim zabiegu zawsze ukażą nam się stałe elementy do wyboru (np. title i nagłówki H1).

Można w ten sposób sprawnie poruszać się po poszczególnych kolumnach danych dla poszczególnych wierszy podstron, takich jak title, czas odpowiedzi, adres kanoniczny czy elementy issues (czyli sugerowanych przez program elementów do naprawy):

3. Eksport danych do Excela.
Eksportując dowolne zestawy danych z Netpeaka do Excela otrzymujemy dokładnie ten sam widok jaki widzimy w programie – tę samą kolorystykę, pokolorowane komórki z błędami, zablokowane kolumny oraz wiersze przy scrollowaniu, przez co nie musimy tego robić każdorazowo dla kolejnych plików Excel jak w przypadku Screaming Froga, gdzie takiego formatowania nie mamy. Rozszerzenie eksportowanego pliku to do wyboru xlsx lub csv.

4. Internal PageRank Calculator
Narzędzie to jest dostępne w zakładce „Tools”. Po kliknięciu otrzymujemy widok całego serwisu z przyporządkowanymi wartościami wewnętrznego PageRank, który jest obliczany według własnego wzoru Netpeak. Przeglądając ten zestaw danych możemy dowiedzieć się jakie podstrony, które pozycjonujemy, wymagają dodatkowej optymalizacji (mają niski PageRank). Oczywiście jest to nieco „umowne” narzędzie i pozostaje sprawą indywidualną w każdym serwisie. Jednak kiedy porównamy sobie końcową ocenę każdej podstrony z linkami wewnętrznymi przychodzącymi i wychodzącymi oraz innymi elementami, to możemy „sparafrazować” sobie własny system oceny według tego proponowanego przez Netpeaka. Wiemy dzięki temu, które podstrony są słabsze, które mocniejsze i co możemy zrobić, aby to poprawić (np. mocniej podlinkować daną podstronę z bloga, który prowadzimy lub kategorię danego producenta w sklepie internetowym).

O tym jak obliczany jest wewnętrzny Page Rank można przeczytać tutaj https://netpeaksoftware.com/blog/netpeak-spider-2-1-1-2-internal-pagerank-calculation?nst_from=spider&nst_location=internal-pagerank-calculation-tool&nst_link=learn-more.
5. Walidator sitemap
Kolejne narzędzie, które dostępne jest w zakładce „Tools”. Po wklejeniu tutaj adresu mapy witryny otrzymamy informacje o linkach w niej umieszczonych, np. dane o ostatniej modyfikacji i częstotliwości aktualizacji.
Otrzymamy także wyszczególnione błędy oraz ostrzeżenia dla sitemapy, co pozwoli nam na szybką analizę tego, czy dana sitemapa generuje się poprawnie. Jak widać poniżej plik robots.txt nie zawiera linku do sitemapy i jest to jedyna nieprawidłowość wskazana przez Netpeaka:

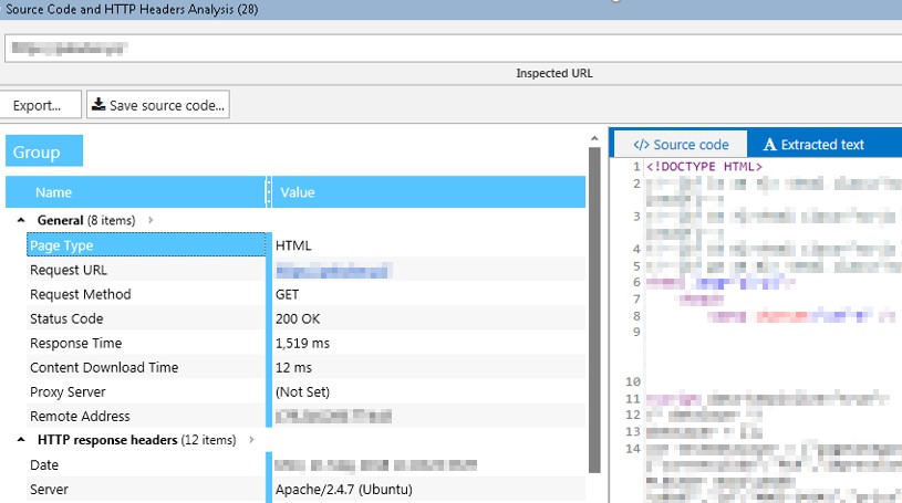
6. Analiza kodu źródłowego oraz odpowiedzi http.
W zakładce Tools możemy znaleźć narzędzie do nieco bardziej zaawansowanej analizy kodu strony:

Narzędzie to pozwala na m.in. analizę kodu źródłowego, typu i czasu odpowiedzi serwera, uzyskania informacji o silniku serwisu (CMS), oraz cache:

Zobaczymy tutaj także tekst, jaki wyrenderował crawler (zakładka Extracted text) przy zastosowaniu odpowiedniej opcji user-agent (standardowo to bot Mozilli).
7. Duża liczba User-agentów
Co istotne, w Netapeaku jest znacznie większy wybór wśród opcji user-agent. Poniżej wskazałem jedynie część z tych dostępnych:

8. Analiza segmentowa/filtrowanie
Analiza konkretnych sekcji serwisu jest ułatwiona poprzez szeroki wybór opcji, takich jak np. możliwość wyboru segmentu zawierającego w nagłówku H1 konkretną treść, konkretną długość title i o wiele więcej.


Możemy dodać tutaj więcej niż jeden warunek. Wybierając odpowiedni segment ograniczamy wszystkie elementy analizy do tych odnoszących się właśnie do tego segmentu. Jak widać poniżej, danych jest mniej po wybraniu nagłówków H1 zawierających odpowiednią treść:

9. Linkowanie przychodzące, wewnętrzne i wychodzące
Linki wychodzące wraz z ich umiejscowieniem w serwisie otrzymamy po dwóch kliknięciach (podobna sytuacja występuje w przypadku innych rodzajów linków):
Dane możemy eksportować do Excela i tworząc np. audyt serwisu, nie musimy tak naprawdę obrabiać tych danych zbyt długo ponieważ programista, który będzie wdrażał audyt ma już najważniejsze informacje dostępne od razu po eksporcie z Netpeaka.
Podsumowanie
Reasumując, Netpeak posiada bardzo zbliżone funkcje do Screaming Froga, ale wiele rzeczy po prostu robi lepiej, szybciej i prezentuje dane w sposób dużo bardziej przejrzysty i czytelny. Posiada bardzo dobry system eksportu danych do Excela oraz kilka przydatnych narzędzi, których nie posiada (jak na tą chwilę) Screaming Frog. Sądzę, że po spędzeniu z nim kilkunastu godzin można używać go podczas pracy w takim samym stopniu jak popularną żabę. Jest to jednak kwestia indywidualna dla każdego specjalisty SEO.
Brak sekcji



